The Format #048
7 Mar 2025
-
8 min read
Happy Friday! 🌞
Things have been SUPER busy in the Open Format HQ, as you might be able to tell since this is the latest I’ve ever sent out The Format (shock horror!!!).
But it’s been a really good kind of busy, and one of my favourite parts was watching Andy chat with Aurora’s Community Manager Marco about the awesome Kudos rewards programme they are launching. EPIC!
If you missed the livestream you can watch it here or catch up on all the best bits here.
Anyway let’s jump in…
AI as the engine, humans as the steering wheel
This article by Vitalik Buterin (Founder of Ethereum) poses a very interesting possibility…
Most people agree that purely from a philosophical viewpoint democratic structures have a huge amount of merit. But sadly in practice they have quite a few flaws, namely that voters don’t put a huge amount of thought into their decisions and there is often low participation.
So what are the possible ways to improve a democracy?
Introduce AI of course.
But this isn’t just the classic ‘throw AI at a problem to solve it’ approach. Vitalik actually has a very well thought out angle here.
Since most votes have such a low participation, humans are only able to provide a small amount of information into the system. This information is then used to create an “objective function”, and a market of AI agents compete with each other to best fit this objective function and optimise for the majority of human preference.
It’s essentially an AI prediction market (or game) for decision making.
It might not work in practice, but the idea is genius! You can dive MUCH deeper here.
The democracy of the new world? 👀

Kaito and the Rise of InfoFi
The work that Kaito have been doing over the past few months has really caught our attention. They are focused on curating real-time web3 market intelligence based on social insights from Twitter, Discord, podcasts, research papers and many other sources.
Why is this interesting? Well there’s a few very compelling angles here…
Firstly this is a bet on high-quality information becoming increasingly valuable, and with the rising interest in AI agents capable of trading in onchain markets, you can guarantee these agents (or rather their creators) will be willing to pay for access to this kind of information. And pay a lot.
Secondly they have done something very clever with Kaito Yaps.
They have created a protocol that rewards users with points based on curation and quality. This system isn’t about generating more noise and hype. It’s about incentivising the right things, and rewarding users (or in some cases agents) who are meaningfully contributing to the live knowledge base of the web3 world.
And finally they are popularising (along with Cookie3), the concept of token-gated intelligence…
We LOVE this.
It’s part of what we’re doing with communities.

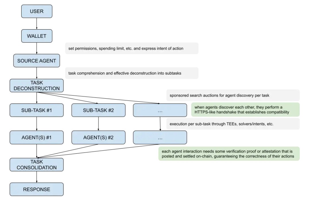
Wallet-Centrism
This article looks to the (ever more realistic and probable) future where we each have one or many AI agents which have access to all our personal data and act as an autonomous extension of ourselves. The job of these agents, among other things, will be to go out and complete tasks on our behalf.
These tasks will often be highly complex and require a series of other subtasks to be completed. The agent will then have to decide on the best way to solve each subtask and in many cases this may involve paying a more specialised agent to complete the work.
In this case the agent will need, in some shape or form, to access your money in order to act on your intentions. A very practical way of achieving this is by using blockchain as the economic rails and by giving the agent access to your self-custody on-chain wallet.
In a world where we are delegating our identity, the responsibility to act on our intentions and some amount of our funds to an agent, security, transparency and trust feels incredibly important… what a crazy (and exciting?) world that would be!

AI agents and blockchain are redefining the digital economy
We have spent the past 10 or so years deep in the realms of the so called ‘attention economy’. During these years the main business models of the internet have been focused almost solely on capturing and retaining a users attention. And we’ve all suffered as a result.
Creators have been put on the content hamster wheel. Young people are suffering from very short attention spans. And the average social media user is being force-fed dopamine shots everywhere they look.
There has been a huge misalignment between what is good for a user, and what makes a company money. Why? Because there just hasn’t been a better way. Not in the eyes of the mega companies who thrive in this attention economy at least.
But with the rise of AI and the disruption it is causing, many people, including Outlier Ventures, are hoping that this could offer an opportunity to move away from the ‘attention economy’ and shift to an ‘intention economy’.
One where AI agents are guided by a humans intentions to create hyper-contextual, value-driven interactions. The age of personalisation?

Other articles + videos we’ve found interesting this week…
Righting a major wrong ⚖ → After several painful years, and a change in leadership, the SEC have finally dismissed their case against Coinbase, which many deemed as unlawful. This is a huge win for blockchain and web3.
How I use LLMs 👀 → Last issue I shared an insanely valuable 3+ hour 101 on how LLM’s work by Andrej Karpathy. He’s dropped another amazing video, this time explaining with a tonne of practical examples, exactly how he uses LLM’s in his workflow. Watch it. You won’t regret it. Enough said.
OpenAI reportedly plans to charge up to $20,000 a month for specialized AI ‘agents’🧪 → Over the past few years we have seen, in real time, companies discovering and experimenting with the business models that are possible when the product is intelligence.
A chain for agents, managed by agents 🤖 → A future where AI agents are making the majority of economic transactions in the world may be here sooner than we think. Although just a small step towards this future, Dreamchain have built a blockchain that only allows agents to make transactions, no humans allowed.
Committing to Football Onchain ⚽ → Commit.wtf is an ‘onchain accountability protocol’ where users set goals, deadlines, and stake money as an incentive—complete the goal, get the money back. One user used this to get more people watching La Liga games by creating a group commitment.
PSG and Matchain, are using Open Format to explore new ways to improve the football fan experience, so this early experiment is super interesting to us.
AI’s switching to their own language 🔊 → In what seems like something straight out of a sci-fi movie, two AI agents who were chatting decided that it would be more efficient to communicate using ggwave (Beep Beep language). At what point do these agents just talk through bitcode or vector embeddings? And what does that mean for ‘keeping the human in the loop’…
The greatest bridge in crypto 🌉 → Although we’ve talked about this point many times before, it is so, so important: The best way to bring more people to blockchain isn’t by focusing on the tech itself, but by integrating it into the websites, apps, and social platforms they already use.
Web3 is literally built around the concept of offering incentives and rewards, this can and should apply for actions that take place outside the blockchain too.
Leaving you with a question…
Vitalik’s experimental thoughts around democratic structures really got me thinking about where AI should sit in the process of decision making at all different levels, and the impact that could have on the world.
So with that in mind…
To what degree do you think AI should be involved in Governmental and Public Sector decision making? Could you imagine a future where the cabinet is a hybrid of humans and AI agents? Or maybe no humans at all?
Please leave your thoughts in the comments, or in our Discord.
That’s all for this week.
If you want more news from us, you can also sign up to our builders newsletter/ community via our website!
Have a great weekend, Dan and the OPENFORMAT team 👋🏽
Join our community
Join our Telegram group, The Format, for relevant news and conversations.
Check out our NEW and updated website (feedback much appreciated!!)
Join our Discord to get all the real-time updates on what is being built with Open Format
Subscribe to our YouTube → we are currently running a build series where we are streaming the whole process as we build our new product in public

Image generated by Dall-E 2 using the prompt: “A creative and artistic depiction of a chain of AI agents managing and powering each other. The style is imaginative and futuristic, but still clear enough that viewers can understand it represents a self-sustaining network of AI agents. The agents appear as interconnected, abstract humanoid or robotic figures, each holding or transmitting energy, data, or commands to the next. The chain flows in a circular or spiraling pattern, symbolizing continuous operation. The environment is a futuristic data-scape, with glowing circuits, holographic interfaces, and streams of code. The color palette includes vibrant neon blues, purples, and greens, with some metallic accents for a high-tech feel.”